논문 전문 : https://www.mdpi.com/2313-0105/8/10/140
[출처] Mao, S.; Han, M.; Han, X.; Lu, L.; Feng, X.; Su, A.; Wang, D.; Chen, Z.; Lu, Y.; Ouyang, M. An Electrical–Thermal Coupling Model with Artificial Intelligence for State of Charge and Residual Available Energy Co-Estimation of LiFePO4 Battery System under Various Temperatures. Batteries 2022, 8, 140. https://doi.org/10.3390/batteries8100140
※ The picture and content of this article are from the original paper.
[논문 요약]
An Electrical-Thermal Coupling Model with Artificial Intelligence for State of Charge and Residual Available Energy Co-Estimation of LiFePO4 Battery System under Various Temperatures
배터리의 열모델 및 SOC 추정모델에 관한 논문으로, 논문의 장수가 많아 하고싶은 이야기가 많아보입니다. LFP는 SOC-OCV Plateau 특성이 있어 SOC추정에 어려움이 있는데요 이 때문에 RAE(Residual Available Energy) 추정에 더더욱 어려움이 있다고합니다. 저자는 RAE를 하나의 또다른 알고리즘으로 규정하고있는데, LFP의 OCV Plateau/저온출력특성이 떨어지는것에 대해 RAE를 정확하게 추정하기위해서는 이러한 방식을 사용해야한다고 제안하는 논문입니다.
Contents

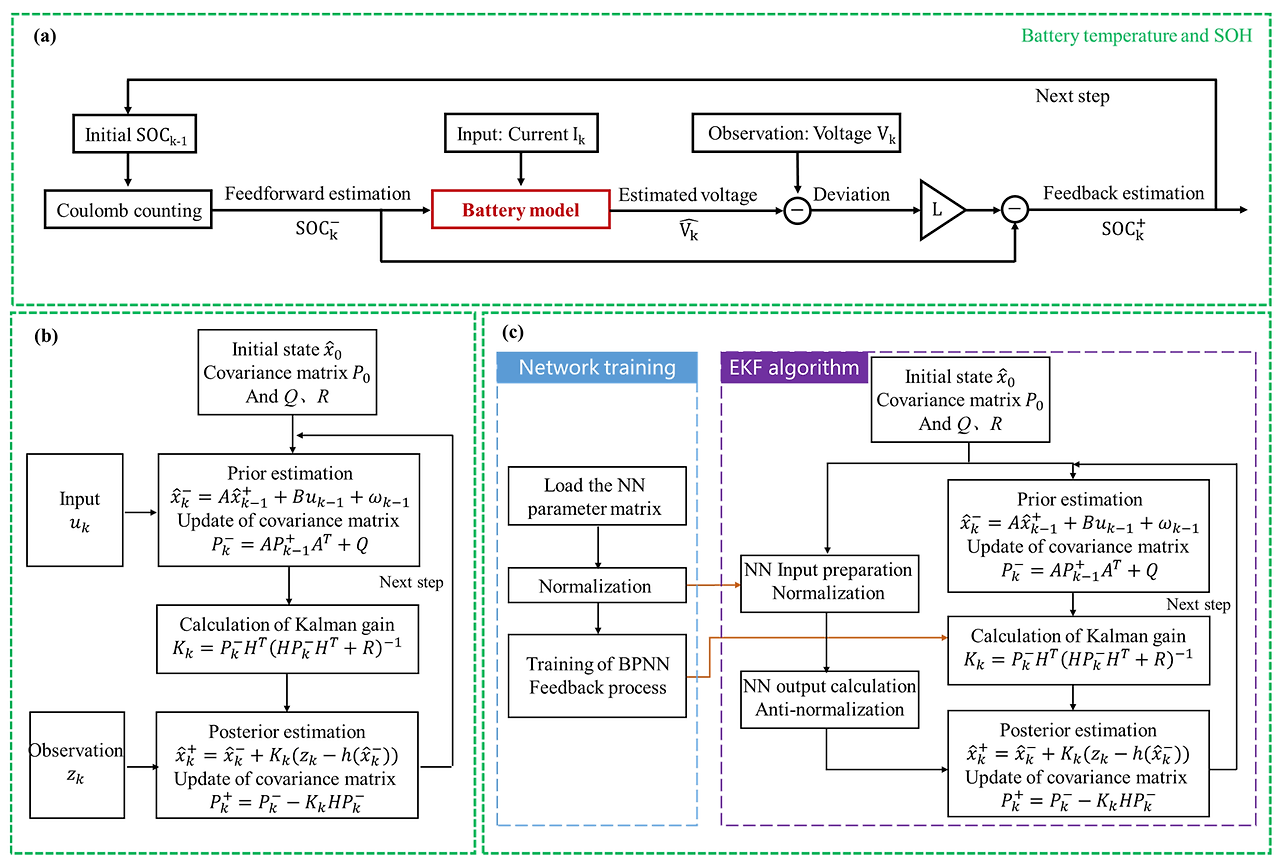
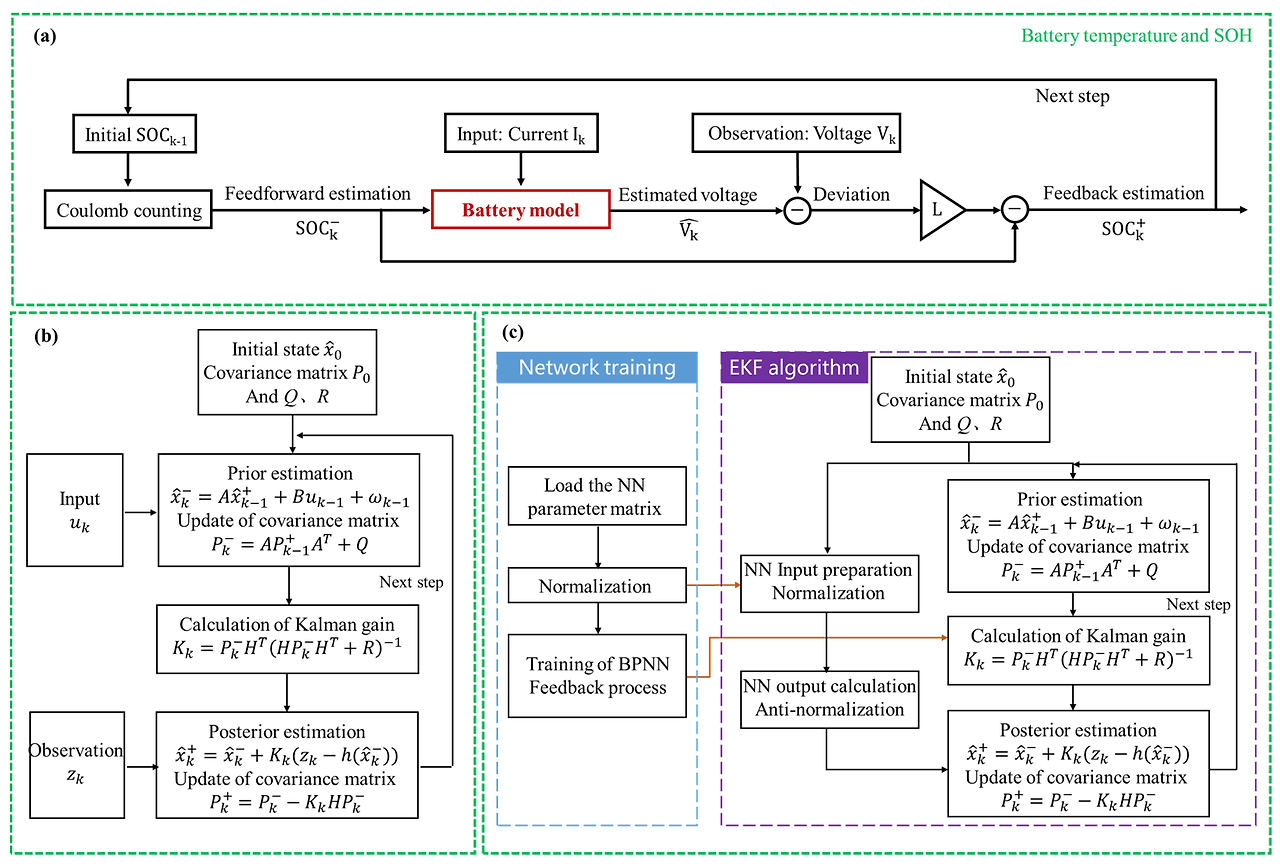
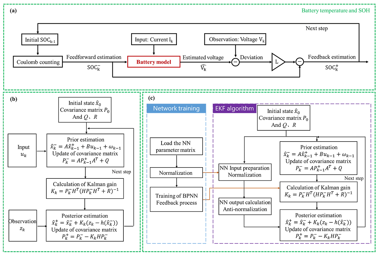
이 그림이 본 논문의 알파이자 오메가입니다.
Neural Network를 물리모델과 섞는다고하는데, 제가 기대한 방식과는 달랐습니다.
저는 열/전압추정 모델링 자체를 할때 섞는다고 생각하고 논문을 읽었지만, 본 논문은 EKF에서 System Identification을 위한 n-RC 등가회로모델 기반 상태변수 방정식을 정하는 부분 대신 Neural Network를 쓰겠다고합니다.
그럼 왜 이렇게하는가? 등가회로모델링을 쓰면되는데? 라는 의문이 드실수있는데, 저자의 논리는 다음과 같습니다.
"LFP의 특성상 OCV Plateau 구간에서 등가회로모델링 기반의 SOC추정은 어렵다.(전압에서 얻을 수 있는 정보가 적기때문에) 하지만, OCV를 사용하지않고 바로 Terminal Volage를 Estimation하는 Neural Network를 적용하면, OCV Plateau구간에서도 정합성 높은 SOC 추정을 할수있다."
LFP가 보통 SOC 25~95%수준에서 OCV Plateau 특성을 가지는데요, 이 구간에서는 Neural Network 기반의 EKF SOC추정기를 돌리고, 나머지에서는 등가회로모델기반 EKF를 돌린다고 합니다.
그러면 EKF의 ECM대신에 Neural Network를 쓸꺼면 상태변수방정식 즉, 칼만필터를 통해 State를 업데이트할 것은 무엇인가가 필요한데, 본 논문에서는 분극량(Polarization Parameter) 라고 합니다.

Neural Network에있는 Polarization parameter Calculation은 본 논문에는 Ref만 달아놓고 설명하지 않고있는데요,
하기 논문에 정리되어있는데, ECM의 분극입니다.
※ S_k = exp(-△t/tau)*S_k-1 + (1-exp(- t/tau))*Current_k
https://www.sciencedirect.com/science/article/abs/pii/S0959652619322383
수식을 보면 이전 State와 현재 State의 관계에 대해 표현하고있는데요, 일반적으로 V_p1, V_p2 이런식으로 이 관계를 수식화하던 ECM에 대해 하나의 분극으로 묶어서 정리한것으로 추정됩니다.
아쉽게도, 본 논문에서는 State Space Equation을 어떻게 선정했는지 어떠한 수식도 정리되어있지않습니다. 중요한건 이런건데 말이죠 (본인들 노하우인가)

열모델도 만드는데요, 이것은 Neural Network와는 전혀 연관없고 철저하게 수학적으로 정리합니다.
제가 썼던 논문이랑 비슷한 방식으로, Simplified Thermal Model을 만드는데 Module단위로 만들어서 모듈내 셀 온도 분포를 추정하는것이 목표라고합니다.



ECM기반 EKF, Neural Network only, ECM+NeuralNetwork에 대한 성능비교입니다.
본 논문은 OCV Plateau구간에서만 NN을 쓰고, 나머지영역에서는 ECM을 쓴다고하는데, 성능은 NN Only가 가장 좋습니다. 그리고 RMSE로 나타나져서 있어서 그런데 NN Only를 제외하곤 추정 성능이 개판입니다.
중간 SOC대역을 보면 10%가까이 차이나는구간도 볼수있구요. 본 논문에서는 NN Only는 Black box이기때문에 ECM과 섞어써야한다고 주장하지만, RMSE로 봐서 이렇지 실제로는 NN only를 빼면 필드에서 쓰지도 못할수준입니다.
Results
칭화대 Minggao 교수님 연구실에서 나온 논문으로, 아쉬움이 많은 논문입니다.
뭔가 이것저것 논리적으로 빌드업은 잘했는데, 그 빌드업한 내용과 논문의 연구가 딱 맞아떨어지는 느낌도아니고
중요한 수식들은 공개되어있지않으며, 논문의 장수에 비해 얻을수있는 인사이트는 아주적은 논문이였습니다.
꼭 이쪽으로 연구해보고싶은 분이 아니시라면, 굳이 읽지 않아도될것같습니다.
참조
[1] Mao, S.; Han, M.; Han, X.; Lu, L.; Feng, X.; Su, A.; Wang, D.; Chen, Z.; Lu, Y.; Ouyang, M. An Electrical–Thermal Coupling Model with Artificial Intelligence for State of Charge and Residual Available Energy Co-Estimation of LiFePO4 Battery System under Various Temperatures. Batteries 2022, 8, 140. https://doi.org/10.3390/batteries8100140
댓글